janelas

Como visualizar a lista de todas as contas de usuário no Windows 10

Como visualizar a lista de todas as contas de usuário no Windows 10

Abra o Painel de Controle no Windows 10 e vá para Contas de Usuário > Contas de usuário > Gerenciar outras contas. Então, a partir daqui, você pode ver todas as contas de usuário que existem no seu Windows 10, exceto as desativadas e ocultas.

  1. Como vejo todas as contas de login no Windows 10?
  2. Como faço para listar todos os usuários do Windows?
  3. Como posso ver os perfis no Windows 10?
  4. Como faço para listar todos os usuários no Active Directory?
  5. Como faço para fazer login com vários usuários no Windows 10?
  6. Por que não consigo trocar de usuário no Windows 10?
  7. Como faço para encontrar usuários?
  8. Como faço para encontrar usuários do servidor?
  9. Como faço para gerenciar usuários no Windows 10?
  10. Onde os perfis de usuário Citrix são armazenados?
  11. Onde estão os perfis de usuário armazenados no Registro do Windows 10?
  12. Como encontro meu ID de usuário do Windows 10?

Como vejo todas as contas de login no Windows 10?

Como faço para que o Windows 10 sempre exiba todas as contas de usuário na tela de login quando ligo ou reinicio o computador?

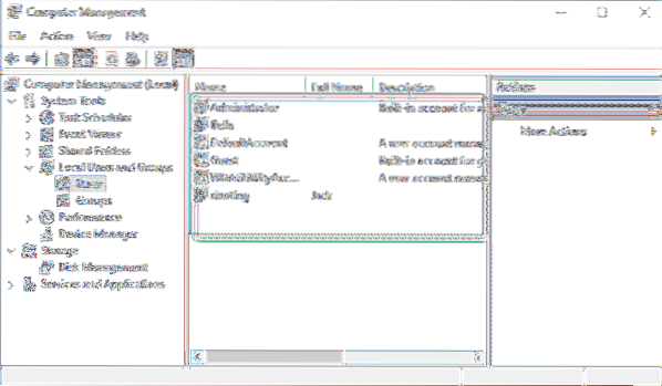
  1. Pressione a tecla Windows + X no teclado.
  2. Selecione a opção Gerenciamento do Computador na lista.
  3. Selecione a opção Usuários e grupos locais no painel esquerdo.
  4. Em seguida, clique duas vezes na pasta Usuários no painel esquerdo.

Como faço para listar todos os usuários do Windows?

Abra o Gerenciamento do Computador e vá para “Usuários e Grupos Locais -> Comercial.”No lado direito, você pode ver todas as contas de usuário, seus nomes conforme usados ​​pelo Windows nos bastidores, seus nomes completos (ou nomes de exibição) e, em alguns casos, também uma descrição.

Como posso ver os perfis no Windows 10?

Você pode abri-lo no menu Iniciar (Sistema Windows → Explorador de Arquivos). Ou pressione a tecla de atalho do teclado Windows + E (mantenha pressionada a tecla Windows e pressione E). Clique na barra de localização. Digite% USERPROFILE% e pressione Enter .

Como faço para listar todos os usuários no Active Directory?

Basta ir para Usuários do Active Directory & Computadores -> UO do usuário. Na barra de ferramentas no topo há uma opção de Lista de Exportação. Essa é a maneira mais fácil que eu conheço.

Como faço para fazer login com vários usuários no Windows 10?

Com várias contas no Windows 10, você pode, sem se preocupar com olhos curiosos.

  1. Etapa 1: para configurar várias contas, vá para Configurações e, em seguida, Contas.
  2. Etapa 2: à esquerda, selecione 'Família & outros usuários.
  3. Etapa 3: Em 'Outros usuários', clique em 'Adicionar outra pessoa a este PC'.

Por que não consigo trocar de usuário no Windows 10?

Pressione a tecla Windows + a tecla R e digite lusrmgr. msc na caixa de diálogo Executar para abrir o snap-in Usuários e Grupos Locais. ... Nos resultados da pesquisa, selecione as outras contas de usuário para as quais você não pode alternar. Em seguida, clique em OK e novamente em OK na janela restante.

Como faço para encontrar usuários?

Como listar usuários no Linux

  1. Obtenha uma lista de todos os usuários usando o arquivo / etc / passwd.
  2. Obtenha uma lista de todos os usuários usando o comando getent.
  3. Verifique se existe um usuário no sistema Linux.
  4. Usuários do sistema e normais.

Como faço para encontrar usuários do servidor?

Abra o Gerenciador de Tarefas e veja a guia de usuários. Lá você encontrará uma lista de usuários e seus status. Além disso, você pode usar o aplicativo "UserLock" para ver quais usuários estão logados. Por esta ferramenta de terceiros, você pode gerenciar a sessão dos usuários, bem como sessões de desktop remoto.

Como faço para gerenciar usuários no Windows 10?

  1. Na janela Configurações, clique em Contas e em Família & outros usuários.
  2. Clique na conta que deseja modificar para exibir suas opções. Em seguida, clique em Alterar tipo de conta. Clique para ver a imagem maior. Qualquer conta pode ser uma conta de administrador.
  3. Na lista Tipo de conta, clique em Administrador. Então clique em OK.

Onde os perfis de usuário Citrix são armazenados?

Perfis de usuário local são armazenados no servidor local ao qual o usuário fez logon. O Password Manager salva as informações do registro na seção HKCU \ Software \ Citrix \ MetaFrame Password Manager do Registro do usuário localizado em:% SystemDrive% \ Documents and Settings \% username% \ NTUSER. DAT.

Onde estão os perfis de usuário armazenados no Registro do Windows 10?

O registro contém uma chave chamada ProfileList localizada em HKEY_LOCAL_MACHINE \ Software \ Microsoft \ Windows NT \ CurrentVersion. Esta chave de registro contém uma subchave para cada perfil de usuário em uma máquina Windows.

Como encontro meu ID de usuário do Windows 10?

Na caixa, digite cmd e pressione Enter. A janela do prompt de comando aparecerá. Digite whoami e pressione Enter. Seu nome de usuário atual será exibido.

como fazer conversas do outlook como gmail
Como faço para que o Outlook se pareça com o Gmail?? Como altero as configurações de conversa no Outlook? Como faço para mostrar conversas por e-mail ...
Canopy supercarrega iPhone Safari com recuperação de guia fechada
Como restauro uma guia fechada no Safari no iPhone? Por que o safari excluiu minhas guias?? Como reabrir uma guia fechada no Safari? Como faço para re...
Como consertar o arquivo 'biblioteca do iTunes.itl 'não pode ser lido erro no Windows 10
iTunes 'O arquivo “Biblioteca do iTunes. itl ”não pode ser lido 'Corrigir Navegue para onde a biblioteca do iTunes. arquivo itl está localizado. ... E...